CVE-2020-1206 | Windows SMBv3信息泄漏漏洞通告
发布时间 2020-06-120x00 漏洞概述
|
CVE ID |
CVE-2020-1206 |
时 间 |
2020-06-12 |
|
类 型 |
II |
等 级 |
高危 |
|
远程利用 |
是 |
影响范围 |
|
0x01 漏洞详情
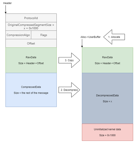
微软于周二发布了6月安全更新补丁,修复了129个漏洞。其中包括一个Windows SMBv3 客户端/服务器信息泄漏漏洞(CVE-2020-1206),研究人员将其命名为SMBleed。该漏洞位于SMB的解压缩函数中,与SMBGhost或EternalDarkness漏洞(CVE-2020-0796)位于同一函数中,攻击者利用该漏洞无需身份验证即可远程泄漏内核内存信息,如果与之前爆出的CVE-2020-0796漏洞结合,可以实现远程代码执行。
要利用针对服务器的漏洞,未经身份验证的攻击者可以将特制数据包发送到目标 SMBv3 服务器。要利用针对客户端的漏洞,未经身份验证的攻击者将需要配置恶意的 SMBv3 服务器,并说服用户连接到该服务器。由于SMB的解压缩函数Srv2DecompressData 在处理发送给目标SMBv3 服务器消息请求时存在问题,从而使攻击者可以读取未初始化的内核内存并修改压缩功能。
关于漏洞利用的PoC,参考链接如下:
SMBleed POC:https://github.com/ZecOps/CVE-2020-1206-POC。
SMBleed与SMBGhost结合的POC: https://github.com/ZecOps/CVE-2020-0796-RCE-POC。
0x02 影响范围
以下是CVE-2020-1206漏洞受影响的系统版本:
Windows 10 Version 1909 for 32-bit Systems
Windows 10 Version 1909 for x64-based Systems
Windows 10 Version 1909 for ARM64-based Systems
Windows Server, version 1909 (Server Core installation)
Windows 10 Version 1903 for 32-bit Systems
Windows 10 Version 1903 for x64-based Systems
Windows 10 Version 1903 for ARM64-based Systems
Windows Server, version 1903 (Server Core installation)
Windows 10 Version 2004 for ARM64-based Systems
Windows 10 Version 2004 for x64-based Systems
Windows 10 Version 2004 for 32-bit Systems
Windows Server, version 2004 (Server Core installation)
0x03 处置建议
微软已经发布补丁更新,下载链接:
https://portal.msrc.microsoft.com/zh-CN/security-guidance/advisory/CVE-2020-1206
禁用 SMBv3 压缩
您可以使用以下 PowerShell 命令禁用压缩功能,以阻止未经身份验证的攻击者利用SMBv3服务器的漏洞。
Set-ItemProperty -Path "HKLM:\SYSTEM\CurrentControlSet\Services\LanmanServer\Parameters" DisableCompression -Type DWORD -Value 1 -Force
注意:
1. 进行更改后,无需重启。
2. 此解决方法不能阻止利用 SMB 客户端;保护客户端请参考以下链接:
https://support.microsoft.com/zh-cn/help/3185535/preventing-smb-traffic-from-lateral-connections
3. Windows 或 Windows Server 尚未使用 SMB 压缩,并且禁用 SMB 压缩不会产生负面的性能影响。
你可以使用下面的 PowerShell 命令禁用该变通方法。
Set-ItemProperty -Path "HKLM:\SYSTEM\CurrentControlSet\Services\LanmanServer\Parameters" DisableCompression -Type DWORD -Value 0 -Force
注意:禁用此解决方法后,无需重启。
0x04 相关新闻
https://securityaffairs.co/wordpress/104584/hacking/microsoft-vulnerability-smbleed.html?utm_source=rss&utm_medium=rss&utm_campaign=microsoft-vulnerability-smbleed
0x05 参考链接
https://portal.msrc.microsoft.com/zh-CN/security-guidance/advisory/CVE-2020-1206
https://blog.zecops.com/vulnerabilities/smbleedingghost-writeup-chaining-smbleed-cve-2020-1206-with-smbghost/
0x06 时间线
2020-06-09 微软更新漏洞补丁
2020-06-12 VSRC发布漏洞通告


京公网安备11010802024551号